Press ctrl+shift+i in Discord
Navigate to Application Local Storage https://discordapp.com
Navigate to %appdata%\BetterDiscord
Edit the bdstorage.json file to have the following contents
{
"bdcustomcss": "YOUR EXPORTED CUSTOM CSS STRING",
"bdfavemotes": "YOUR EXPORTED FAVOURITE EMOTES STRING"
}
Fully restart Discord
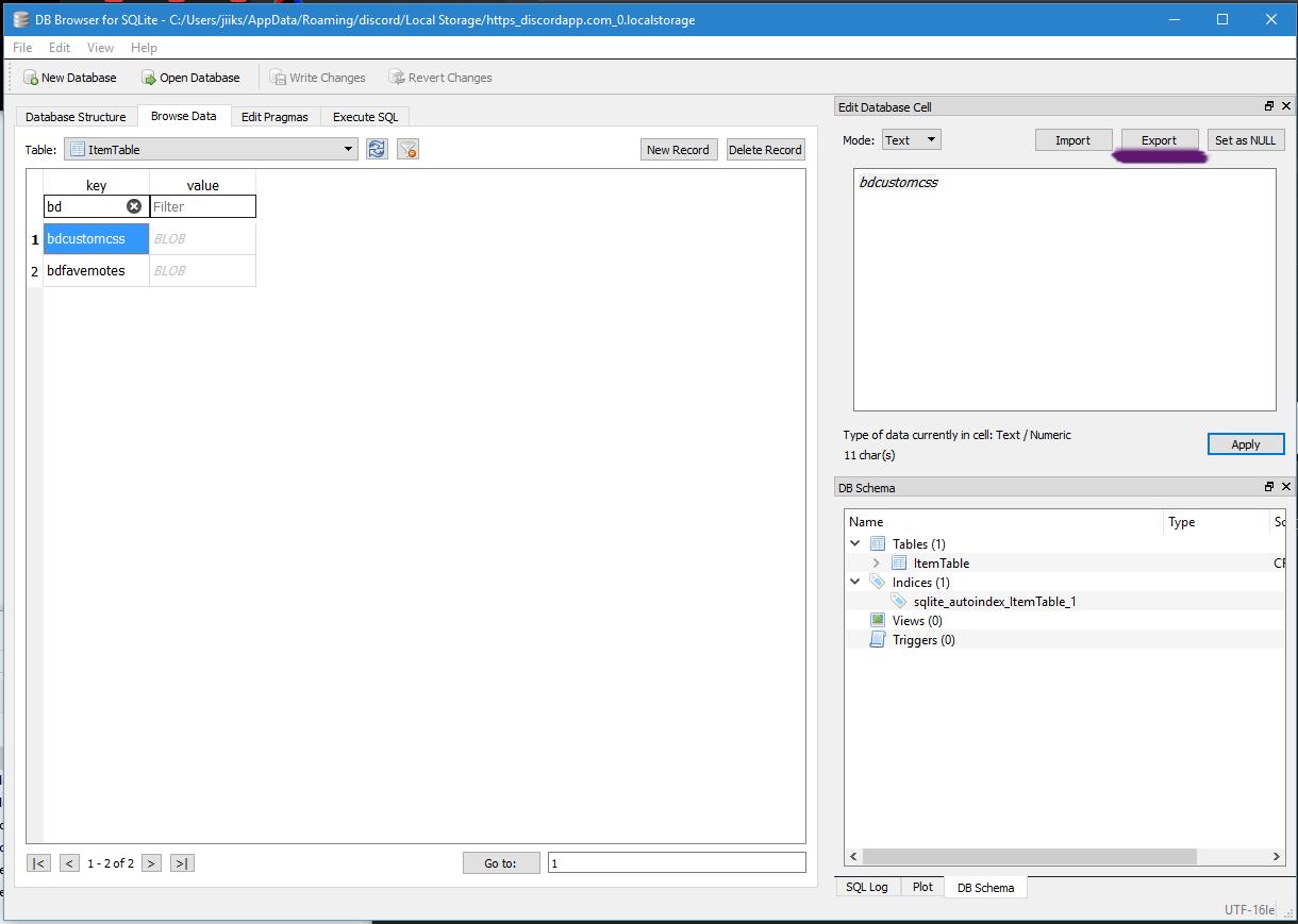
Download and install sqlitebrowser
Click "Open Database"
Navigate to %appdata%\discord\Local Storage
Make sure you have "All Files" selected
Open the following file:
Search for bd and export both files
Navigate to %appdata%\BetterDiscord
Edit the bdstorage.json file to have the following contents
{
"bdcustomcss": "YOUR EXPORTED CUSTOM CSS STRING",
"bdfavemotes": "YOUR EXPORTED FAVOURITE EMOTES STRING"
}
Fully restart Discord





